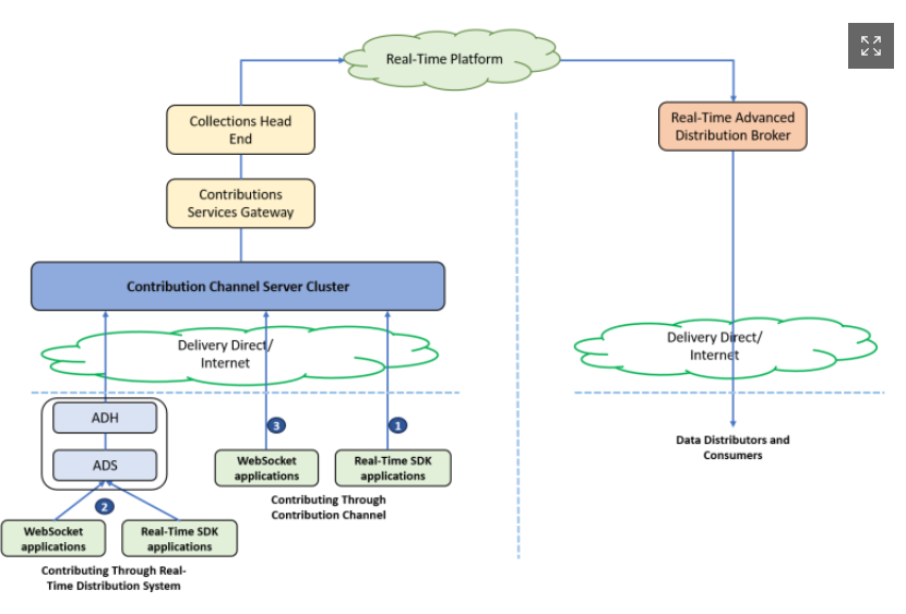
I have previously worked with the Bloomberg API and am now trying to also use the Refinitiv API to contribute some text to a particular page and row in Refinitiv. Does anyone have a general guideline on how to get started.
I am confused on whether I should be looking at the RTSDK ETA/EMA API's as it seems to be desktop only and I need our implementation to run independently without connection to a terminal. Additionally which team would we speak to in order to get access to the Client ID / Client Secret to be able to contribute. Just some direction to the relevant docs for my purpose would be highly appreciated.
Also, what SDK do we need to use. Downloaded the C# SDK below but struggling to extract it completely.